The Observer XT를 활용한 부모-자녀 상호작용 연구 방법
부모-자녀 상호작용 (Parent-Child Interaction)
부모와 자녀 간의 상호작용은 발달 심리학에서 가장 중요한 연구 주제 중 하나로, 부모는 아동의 발달 전반에 걸쳐 지속적으로 많은 영향을 미칩니다. 예를 들어 Ainsworth와 Bell(1970)의 낯선 상황 검사는 부모와 아동 간의 애착 양식을 측정할 수 있는 대표적인 실험으로 이러한 초기 애착은 아동의 이후 행동과 발달 과정을 예측하는 데 중요한 근거가 됩니다. 이 연구에서는 The Observer XT와 Portable Observation Lab(이하 Portable Lab)을 활용하여 부모-자녀간의 상호작용을 체계적으로 기록하고 분석하는 방법을 제안합니다. * Portable Lab은 워크스테이션 노트북, 2~4대의 네트워크 카메라 및 삼각대로 구성하여 가정이나 심리학자의 진료실과 같은 다양한 장소에서 쉽게 설치하고 사용하는 데 매우 유용합니다.

실험은 자연스러운 상호작용 환경을 조성한 뒤, 부모와 아동의 행동을 다각도로 기록하는 방식으로 진행됩니다. 예를 들어, 아동이 장난감을 가지고 놀거나, 부모와 상호작용하는 장면을 2개의 네트워크 카메라로 동시에 촬영하여 아동과 부모 각각의 행동을 기록합니다. 이러한 촬영 자료는 The Observer XT에서 동기화되어 분석되며, 연구자는 시간의 흐름에 따라 아동과 부모가 어떤 행동을 보였는지를 정확하게 코딩하는 데 사용합니다.
Coding Scheme (코딩 체계)
코딩 체계는 관찰 대상, 행동 그룹, 행동에 대한 세부 정보를 구분하여 분류합니다. 즉, 관찰 대상을 Subjects, 관찰 행동 그룹을 Behaviors, 각 개별 행동에 대한 세부 정보를 Modifiers로 분류합니다. 이때 관찰 행동 그룹인 Behaviors 하위에 구체적인 행동을 포함합니다.


Parent-Child Interaction_Coding Scheme

관찰 및 코딩 과정에서 관찰 대상(Subjects)은 아동, 아빠, 엄마, 낯선 사람 등으로 지정하였습니다 (상황에 따라 관찰 대상의 신원을 독립변수로 정의할 수도 있습니다.). 아동의 언어 행동은 혼자 말, 부모와의 대화, 장난감과의 대화 등으로 구분하고, 제스처는 부모나 장난감을 가리키거나 터치하는 행동으로 정의합니다. 부모의 행동 역시 아동을 안거나 위로하거나 특정 대상을 가리키는 등 다양한 형태로 정의합니다. 이때 Modifiers를 활용하면 행동의 목적이나 맥락을 조금 더구체적으로 설명할 수 있습니다. 예를 들어, 아동을 안는 행동은 단순히 안는 것으로 기록하지 않고 위로하기, 옷 입히기, 자리 옮기기, 기저귀 갈기 등의 세부적인 맥락으로 분류할 수 있습니다. 이를 통해 동일한 행동이라도 상황에 따라 의미가 어떻게 달라지는지를 보다 정밀하게 해석할 수 있게 됩니다.
Independent Variables (독립변수)
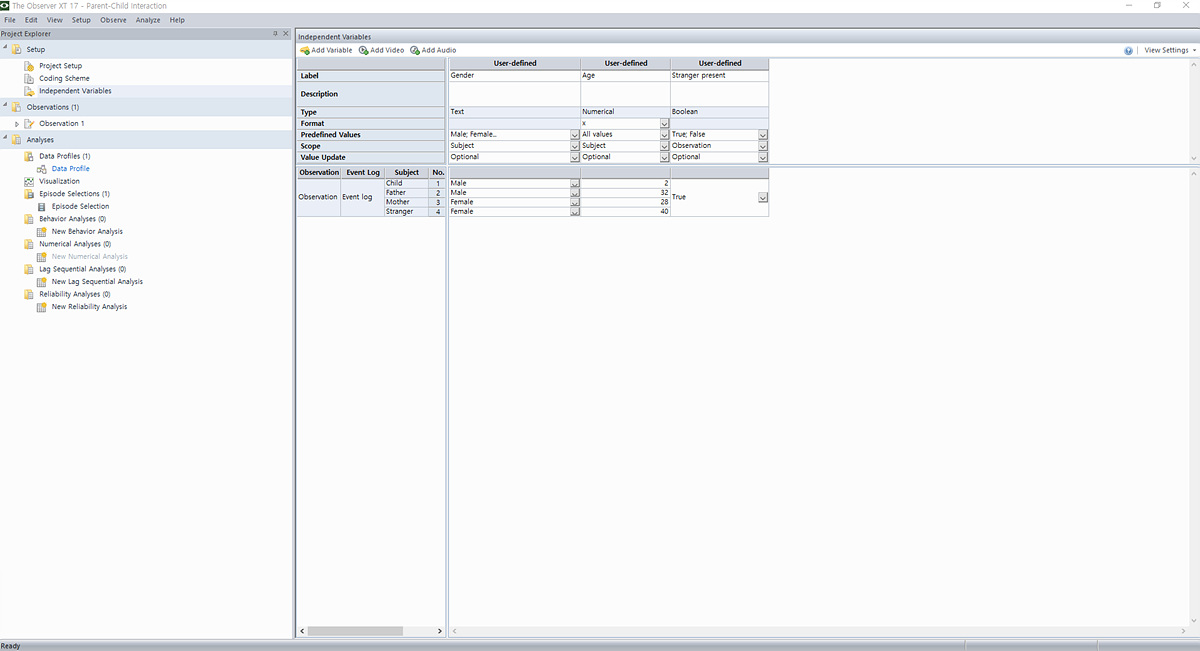
독립변수에는 아동과 부모의 나이, 성별, 낯선 사람의 존재 여부 등이 기록하고, 변수의 범위(Scope)는 개인 단위 혹은 전체 관찰 단위로 설정됩니다. 예를 들어, 아동의 나이는 개인별 변수에 해당하고, 낯선 사람의 존재 여부는 하나의 관찰 상황 전체에 적용되는 변수로 정의됩니다. 이렇게 설정된 독립변수는 이후 분석 단계에서 데이터를 그룹화하고 조건 간 차이를 비교하는 데 활용됩니다.
Independent Variables
아동과 부모의 나이, 성별, 낯선 사람의 존재 여부 및 변수의 범위(Scope)등 관찰 내내 일정하게 유지하는 변수를 입력한 화면

Analysis (분석)
분석 단계에서는 다양한 접근이 가능합니다. 연구자는 먼저 특정 조건(예: 낯선 사람이 있는 경우와 없는 경우)을 기준으로 데이터를 그룹화하여 부모-자녀 상호작용 패턴의 차이를 비교하거나 놀이 시간과 같은 특정 구간을 정의하여 그 시점에서의 아동과 부모의 행동, 혹은 생리학적 데이터(예: 심박수, 피부 전도 반응 등)와의 연관성을 함께 분석할 수 있습니다. 더 나아가, Lag Sequential Analysis을 활용하면 부모의 특정 행동이 아동의 반응을 어떻게 유도했는지, 반대로 아동의 행동이 부모의 반응에 어떤 영향을 주었는지를 시계열적으로 탐구할 수 있습니다. 이는 단순한 빈도 분석을 넘어 상호작용의 방향성과 흐름을 밝혀내는 데 큰 장점이 있습니다.
Visualization
입력한 행동 이벤트(행동이 종류와 상관관계, 관찰 방법 등) 를 시각적인 그래프 형태로 확인

Behavior Analysis
행동의 지속 시간, 발생 빈도, 평균 등 코딩된 행동의 정량적인 분석

Lag Sequential Analysis
행동 이벤트 간의 전환 빈도를 특정 시차(lag)에서 계산해 행동 간의 영향관계 파악

1 Ainsworth, M.D.S. & Bell, S.M. (1970). Attachment, exploration, and separation: illustrated by the behaviour of one-year-olds in a strange situation, Child Development, 41, 49–67.
2 Colonnesi, C. Bögels S.M., de Vente, W., Majdandzic, M. (2012). What Coy Smiles Say About Positive Shyness in Early Infancy. Infancy, 1–19.
3 Colonnesi, C., Zijlstra, B.J.H., van der Zande, A., Bögels, S.M. (2012).
4 Coordination of gaze, facial expressions and vocalizations of early infant communication with mother and father. Infant Behavior & Development, 35, 523–532.
5 Feldman, R.; Eidelman, A.; Rotenberg, N. (2004). Parenting stress, infant emotion regulation, maternal sensitivity, and the cognitive development of triplets: A model for parent and child influences in a unique ecology. Child Development, 75, 1774 – 1791.
6 Hollenstein, T., Lewis, M.D. (2006). A state space analysis of emotion and flexibility in parent-child interactions. Emotion, 6, 656-662.
7 Peterson, A.M., Cline, R.J.W.; Foster, T.S.; Penner, L.A.; Parott, R.L.; Keller, C.M.; Naughton, M.C.; Taub, J.W.; Ruckdeschel, J.C.; Albrecht, T.L. (2007). Parents’ interpersonal distance and touch behavior and child pain and distress during painful pediatric oncology procedures. Journal of Nonverbal Behavior, 31, 79-97.
8 Wetherall, W.A.; McKenna, J.J. (2005). Nighttime care of infants by first-time adolescent and adult mothers. Proceedings of Measuring behavior 2005, 5th International Conference on Methods and Techniques in Behavioral Research (Wageningen, The Netherlands, 30 August – 2 September 2005), 545.


